欢迎光临挚简网站!

项目名称:某外资银行网络安全改造项目

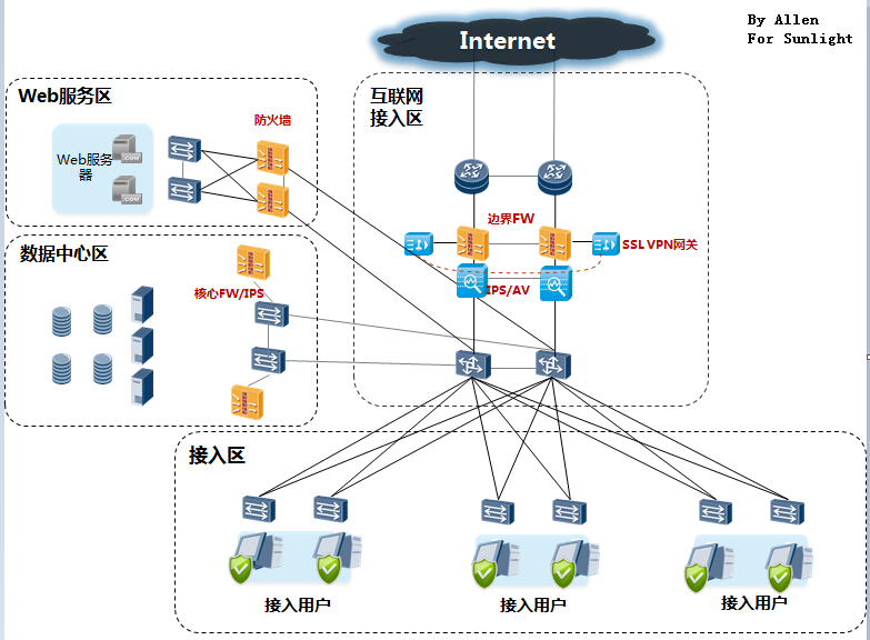
项目目标                                                                                                                                      拓扑图

提升内部办公网络的安全性;

新增网络设备,提高办公网络的可靠性。

项目主要工作

新增一台Junper SSG5防火墙,配置DHCP服务;

新增一台接入交换机;

设置DMZ区两台服务器与内网两台服务器访问限制。

项目成效:

实现设备的冗余性,防止设备单点故障;

实现网络区域隔离,提高网络的安全性;

实现用户对内网服务器的访问控制。